如需獲得最佳網頁瀏覽體驗,請使用 IE 11 或更高版本、Chrome、Firefox 或 Safari。

Toad Data Point

各种数据,各种平台,更智能的分析。
Simplify Data Preparation with Toad Data Point 01:06

包括对Oracle Fusion的支持、更智能的AI功能以及原生Mac OS兼容性。

功能

简化跨平台数据分析

简化跨平台数据分析

使用数据库专业人员信赖且熟悉的工具来解决管理多样化数据库方面的挑战。随着数据复杂性的增加和数据环境的扩大,Toad Data Point所连接的来源越来越多,包括SQL、NoSQL、ODBC、商业智能资源等。获得灵活性和可扩展性以满足当前和未来的数据分析需求。
拖放式查询构建和自动化

拖放式查询构建和自动化

可视化查询构建和自动化使用户可以更快地获取更多信息。对于编码新手来说,Toad Data Point的拖放功能使查询变得简单易用,而高级用户则可以加快工作流,从而提高工作效率。通过自动化来为组织节省时间和成本。
弥合技术复杂性与易于访问的数据洞察之间的差距

弥合技术复杂性与易于访问的数据洞察之间的差距

Toad Data Point的全新AI Ask功能改变了您进行分析的方式,使分析更易于访问、更高效且更具协作性。没有高级SQL技能的用户可以更轻松地分析和利用他们的数据。
选择适合您的界面

选择适合您的界面

Toad Data Point Professional提供两个直观的界面来满足不同用户偏好和工作流的需求,从而带来了灵活性。传统界面提供全面的功能,包括适合需要深度自定义和控制的用户的数据比较、导入/导出和数据分析等高级功能。对于喜欢更简化体验的用户,Workbook界面简化了任务并支持简单的查询到报告工作流,使数据分析更易于访问和高效。无论您有何需求,Toad Data Point都能确保您能够以最适合您角色的方式工作。
数据细化意味着提升数据质量

数据细化意味着提升数据质量

借助Toad Data Point的数据分析、转换和清理功能,非技术用户无需编写任何代码即可检索数据并将其呈现给同事和管理层。通过使这些流程可重复,确保数据的准确性和完整性。

为何选择Toad Data Point?

集成式AI查询

将简单的英语问题即时转换为SQL查询,不仅赋能其他数据团队,还使数据库管理员免于处理即席查询的繁琐工作。

无缝Oracle Fusion连接

更快地访问Fusion数据,用于查询、整合、准备和可视化,从而更及时地获取洞察并支持决策制定。

轻松进行扩展

无论复杂性是由数据量还是多个数据源驱动,您都可以使用一个可信赖的工具来应对该复杂性。

改进数据分析

将来自多个来源的数据混合到一个查询中,获得更深入的洞察和更全面的数据视图,从而提高决策能力和准确性。

提高工作效率

自动化报告流程消除了手动任务,腾出了宝贵的时间并提高了团队效率。

更快的查询开发

减少在构建和测试复杂查询方面所花费的时间,从而更快地获得洞察和做出决策。

成本效益

使用一个工具来完成跨所有来源的复杂数据准备和分析任务。

更好的协作

只需单击一下即可与Toad Intelligence Central集成,以便轻松共享数据、查询和工作流,从而提高协作性和一致性。

使用案例

对于用户和组织来说,通过一个熟悉的界面来集成、连接多个数据源并跨多个数据源工作对于推动切实可行的洞察和决策至关重要。对您的运营的好处包括统一数据访问、改进的协作、更快的洞察和成本效益。
有效的数据准备和转换对于确保原始数据的准确性、一致性以及随时提供分析以推动您的业务发展至关重要。让Toad Data Point帮助您做出更好的决策、节省时间并提高数据质量。
高级数据分析使您可以从数据中获得更深入的洞察,发现模式并主动做出决策以推动业务成果。除了基本查询或报告功能之外,您还可以通过深入了解数据来回答复杂的问题,从而增强决策能力、提高运营效率并针对您的业务挑战提供自定义解决方案。
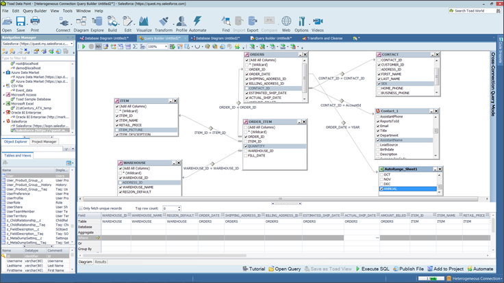
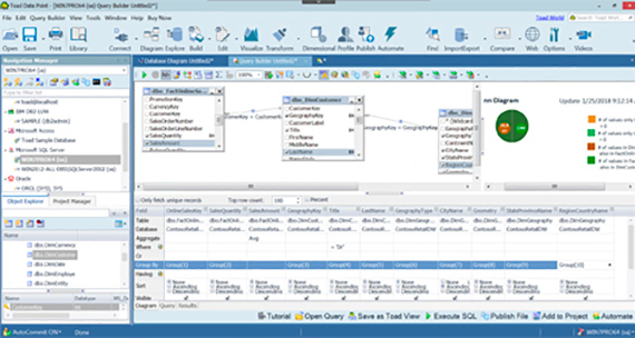
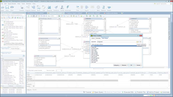
SQL开发和查询通常是组织数据库交互的支柱。它使您可以高效地检索、处理和分析数据。Toad Data Point的拖放式直观查询构建功能可以帮助您充分利用数据的潜力,实现可自定义的分析和可扩展性。
用户可以使用Toad Data Point自动执行重复任务,以确保工具内的查询结果一致且可靠。这直接有助于提高效率、有效分配资源并减少手动流程中可能存在的错误。
Toad Data Point可促进协作和团队合作,从而消除数据孤岛并确保技术用户和业务用户都能获得洞察。Toad Intelligence Central提供了一个用于共享数据、查询和工作流的中央存储库,同时通过基于角色的访问控制来保持完整性。

导览

利用AI简化分析
简化报告构建
简化SQL查询
数据集成
无限制的连接
自动化和安排
转换数据
验证数据
导入和导出数据
提高数据质量
共享集成数据
利用AI简化分析

利用AI简化分析

使用全新的AI Ask功能,使各种用户都能轻松、快速地分析数据。

规格

要查看完整的系统要求列表,请访问https://support.quest.com/toad-data-point/

从您准备的数据中获取更多价值

将Toad与erwin搭配使用,获得数据智能、数据质量和数据市场功能。

支持和服务

产品支持

自助式工具将帮助您安装、配置产品以及进行故障排除。

支持服务

查找适当的支持级别,以满足组织的独特需求。