For the best web experience, please use IE11+, Chrome, Firefox, or Safari

Toad Data Studio

Your multi-platform database management tool. Toad® Data Studio is an all-in-one solution for simplified database management in a heterogeneous environment. If your dynamic business landscape requires a diverse array of databases where you store, manage and retrieve the data critical to your operations, this is the key to unlocking seamless efficiency and enhancing productivity through schema compare and data compare across multiple platforms.
Toad Data Studio: One Tool to Manage All Your Databases 01:26

Key product features

Integrated AI explain

Quickly receive natural language descriptions and summaries of unfamiliar or complicated code at the click of a button. This can help to increase speed and efficiency with experienced DBAs or help to assist those less versed in coding.

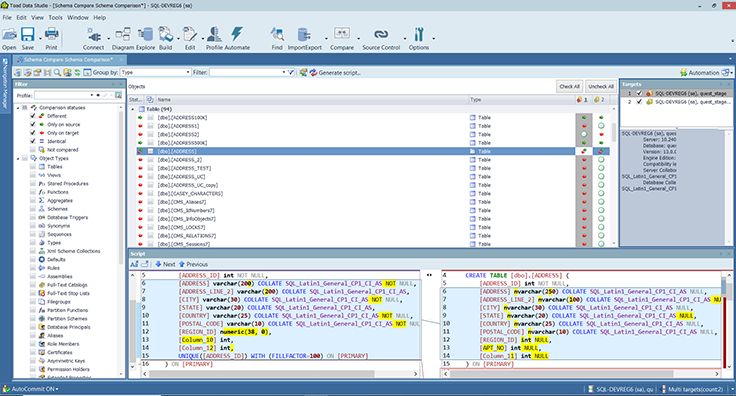
Schema compare

Identify and resolve discrepancies between database schemas, which is essential for maintaining data integrity and seamless integration. By comparing and synchronizing schemas, you can ensure that database management is streamlined, errors are reduced and workflows are enhanced.

Single tool for multiple data sources

Connect to nearly any data source, including top on-premises and cloud relational databases, popular NoSQL sources and more. Heterogeneity allows you to choose the most suitable database technologies and strategies for your specific needs.

Database Administration

Enables access to the latest editions of SAP ASE, IQ, Anywhere, and HANA. Streamlining SAP database development and administration tasks for faster, more efficient workflows.

SQL & DDL generation

Quickly generate SQL for existing objects with one-click SQL generate for basic statements and easily create DDL.

Data compare

This provides robust data comparison capabilities across different environments, such as comparing SQL results from a data source tree. Users can quickly and efficiently obtain a visual representation of data discrepancies for more enhanced synchronization and version control.

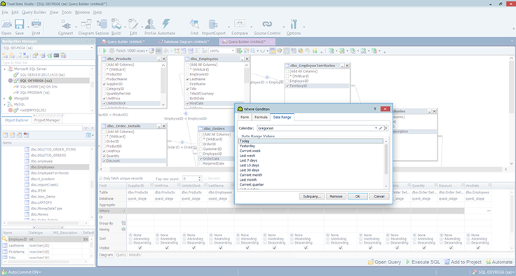
SQL editor

Our full feature SQL editor supports standard SQL syntax as well as data source specific dialects, which means that data engineers have full usage and editing of the primary database language that they are likely to come across on a daily basis.

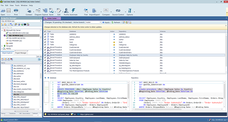
Desktop automation

Users can automate on the desktop as well as publishing live automation into a server environment. Published automations can be shared with other users for visibility into the automated routines and collaboration.

Tour

Simplify SQL queries
Limitless connectivity
Automation and scheduling
AI explain
Validate data
Import and export data
Schema compare
Source control
Simplify SQL queries

Simplify SQL queries

Write and edit queries without expertise. A customizable UI automates formatting and speeds editing.

Specifications

To see a full list of system requirements, please visit https://support.quest.com/toad-data-studio/

Supported platforms

Transform how you manage your database landscape with unified integration for heterogeneous environments.
Supported platforms

Get started now

Manage multi-platform database landscapes with Toad Data Studio.

Support and services

Product Support

Self-service tools will help you to install, configure and troubleshoot your product.

Support Offerings

Find the right level of support to accommodate the unique needs of your organization.

Professional Services

Search from a wide range of available service offerings delivered onsite or remote to best suit your needs.

Education Services

Training courses delivered through online web-based, on-site or virtual instructor-led.